Main Goal - I am trying to integrate the ZED X Camera in Isaac Sim.
Here are the specifications -
-
Windows 11 Machine
-
Isaac Sim 5.0.0
-
ZED SDK 5.1
-
CUDA 12.9
-
Microsoft Visual 2019. Also tried with Microsoft Visual 2022 and got the same problem
-
I launch the IsaacLab environment from inside an Anaconda environment.
The official tutorial to install the extension is here - https://www.stereolabs.com/docs/isaac-sim
-
ZED Diagnostic - Please see screenshot below. I believe the camera test fails because I am not using a physical camera. Instead, I am trying to setup the virtual camera. Also, ZED Diagnostic suddenly crashes and I am unable to save the results from the diagnostic. I have seen other people see this issue as well where the ZED Diagnostic just crashes.
-
Following the tutorial, I do see the ZED X Camera in Isaac Sim Assets Tab
- I cloned the git repo because I was not seeing the Zed X extension. Then, I correctly added the path to the registry. After doing this, I see the ZED X Camera extension in Isaac Sim
![]()
- When I enable the extension, I get this warning in the conda terminal, which I am not sure is a point of concern or not
![]()
-
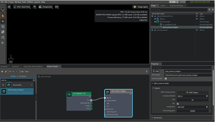
Then, I created the Action Graph as mentioned in the tutorial. However, when I create the ZED Camera Helper node, I get the following warning

-
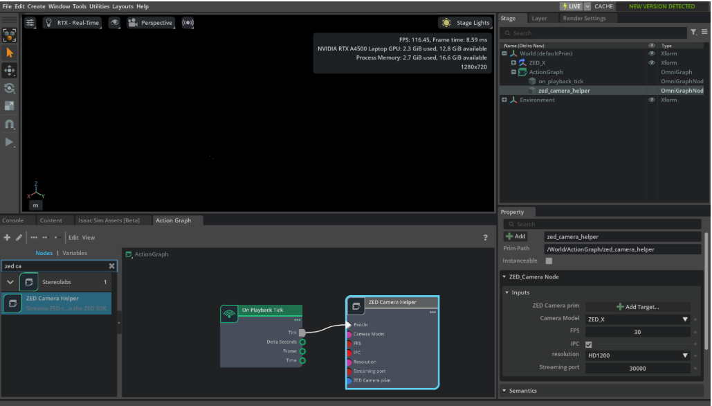
Here is how it looks like after creating the action graph
-
Then, I add the target in ZED Camera prim property
-
As soon as I hit the play button, I get a warning. It can be seen in the screenshot below -
-
This is what I get in the console after clicking the play button. First I get a warning about “not being able to find a node type”, then a type error and then a warning about “unhandled attribute”.
-
Finally, when I open ZED Depth Viewer, I don’t see anything, not even being connected to any camera.
-
Here is the IP Address and port number -
So, is this a ZED X installation problem or something with the ZED Camera extension inside Isaac Sim?







